信佳客制化功能
1.智能维修系统,单独的端口,MES送智能维修,在智能维修系统维修,同时也支持MES进行维修

2.工时系统,单独端口 用来记录人员工时,以及异常工时录入,SMT转线时间也会记录

涉及数据采集软件,用于生成各个车间的报表数据

3.料表解析软件,解析料表文件

4.视源车间看板,组包看板,东莞越南
5.设备点检系统,设备点检,点检报表,看板,仪器校准,校准文件上传(支持批量上传,下载),工装寿命管控(PDA界面按工单扣数,手动扣数,固定扣数) 等
6.物料追溯报表

7.拼版条码检查接口,用于设备获取条码所在的工单产品信息,以及整个拼版的信息
接口名称 getSerialPanelList
8.MSD管控功能,物料从SAP同步过来,获取SAP的湿敏相关信息,在上架,分盘,合盘,uid打印,备料(亮灯模式),PCK上料,安卓端MSD操作界面均予以修改支持,另外,增加MSD条码查询界面,支持修改烘烤条件,以及扫描uid同步烘烤条件
主要同步依赖存储AEGIS_REEL_ASYN
界面扫描物料同步存储 [ansy_SAP_MATERIALSDATA]

9.拼版条码自动替换软件,支持OCR自动识别传入母版和要替换的子版进行替换

10 .好料回仓软件 目前此软件只执行再次发料逻辑,好料回仓逻辑已转移到PDA备料亮灯模式
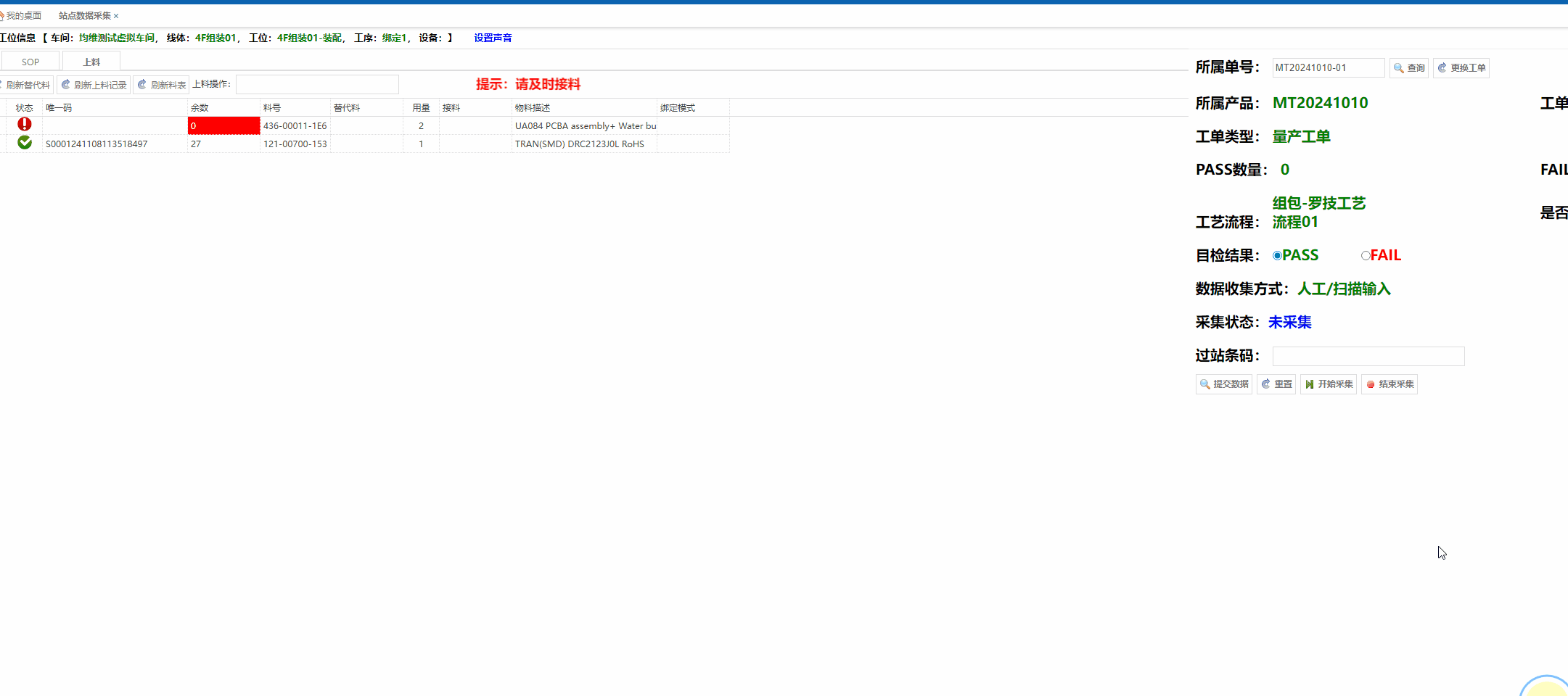
11.站点数据采集优化
扫描工单带出绑定的工序工位
上料界面支持过站扫描,水位管控,按产品预警,提醒接料
按产品设置DIP段上料管控水位

12.PDA对料功能,按照工位工单,一个工位可以提前核对多个工单的物料,网页站点数据采集同步修改,切换工单不下料,只有点刷新料表才会下料

附件
- 设备点检-培训教材.zip
- Z-智能维修系统培训视频.zip
- 指定工单投入设置.pdf
- 越南转东莞生产产品设置.pptx
- 移动货架培训资料.pptx
- 新版工位工序选择.pptx
- 物料烘烤管控.pdf
- 电子称称重.pptx
- 工时管理系统操作培训.pdf
- 07、维修进度查询.pptx
- 06、维修条码查询.pptx
- 05、不良产品出站.pptx
- 006.工时管理系统操作培训V1.0.pdf
- 04、智能维修工作台.pptx
- 03、不良产品进站.pptx
- 005.工时系统-成品数据维护V1.0.pdf
- 004.工时系统-计划工时统计查询V1.0.pdf
- 003.工时系统-工时报表查询V1.0.pdf
- 01、登陆智能维修系统.pptx
- 02、智能维修系统功能介绍.pptx
- 002.工时系统-数据上传V1.1.pdf
作者:王世杰 创建时间:2026-01-07 09:32
最后编辑:王世杰 更新时间:2026-01-07 10:13
最后编辑:王世杰 更新时间:2026-01-07 10:13